Work

Info

MIDI Music

August 8, 2013
2013 mini performance run.

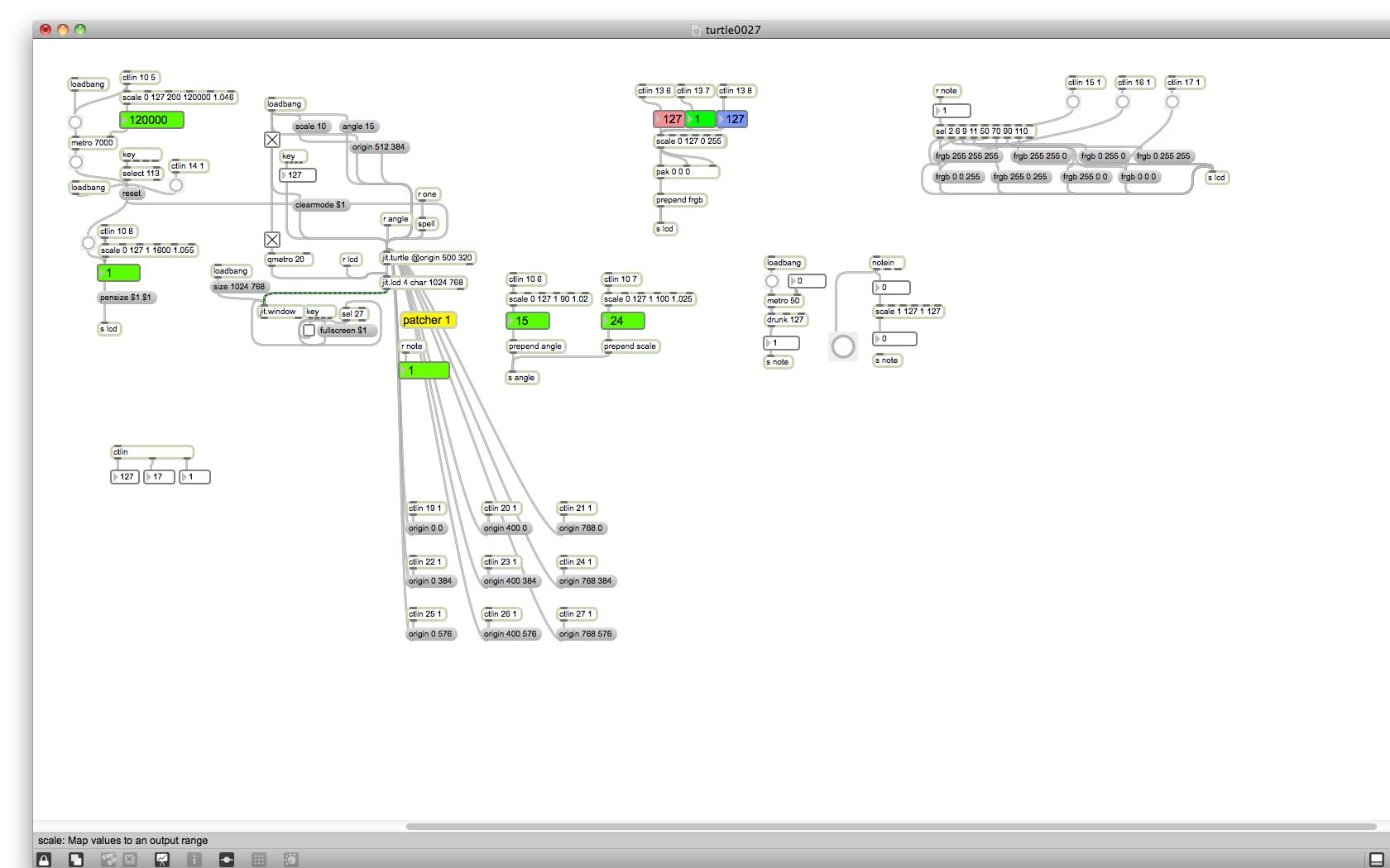
Various analog electronics generate audio signals which are put into a control-voltage-to-MIDI converter. This stream of MIDI data is used to trigger a custom Max/MSP patch that generates graphics based on the LOGO/Turtle programming language. The MIDI data is also sent to digital instruments in Ableton Live. I was attracted to the unpredictability and non-musical qualities of this MIDI converter.

Visuals are also created by misusing a video time base corrector, patching it into itself, creating a camera-less feedback loop. Audio sends are also sent into this video patch, making a sound/image synesthetic experience for the viewer.

Thanks for arranging these shows, Adam Morosky, Matthew Lawrence and Jason Tranchida, and Justin Lincoln.

July 27
Machines with Magnets. Pawtucket, RI
August 8
RISD Museum. Providence, RI
August 10
Squeeky Wheel. Buffalo, NY

Synesthesia
Feedback
Signal Flow
Real-time tools
Control-Voltage-to-MIDI
Analog-to-Digital
Audio-to-Video